import point attribute : vop 내부에서 사용하는 노드이다.
sop에 있는 다른 geometry 들의 attribute 정보값을 불러와서 사용할 수 있게 해준다.

< 연결방법 2가지 = 둘다 같음 >
1) opinput2 = 2번째 input 을 file 에 연결해주기

2) input type을 second input 으로 바꾸기


< attribute 사용 >

내가 불러올 attribute 를 적고, 사용하면 된다.
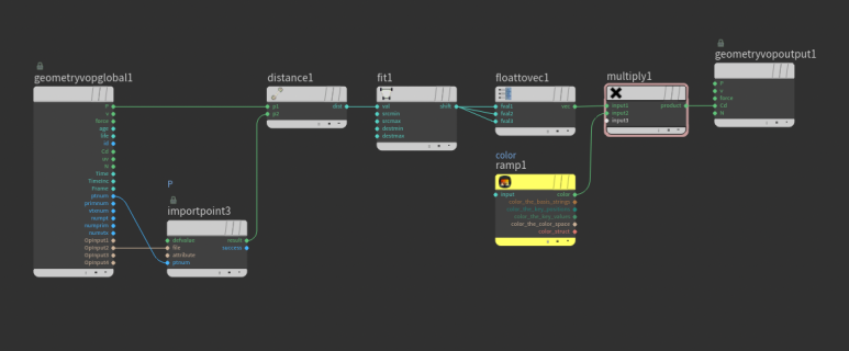
[ 예제 ] grid 에 원하는 반경 만들기

1) input[0] : grid , input[1] : sphere 를 연결한다.

2) grid 의 P와 sphere의 P 사이의 거리를 Cd 값으로 확인한다.

3) fit range 로 white 와 black 영역을 반전시켜준다.



4) ramp parameter 로 color 를 만들고 곱해준다.
* color 는 vector type 이기때문에, fit range 한것을 float to vector 로 변환해주어야 작동한다.



5) 반경을 원하는 만큼 늘리고 줄일 수 있도록, distance 노드와 fit range 노드 사이에
fit range 를 하나 더 만들어준다.