
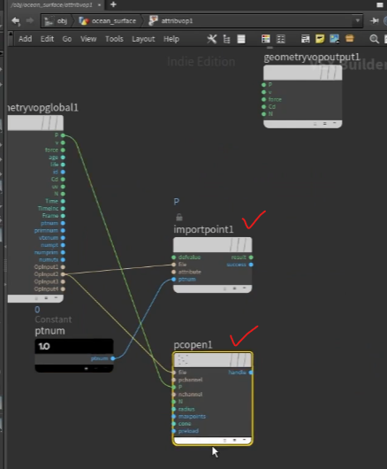
import point : 1개의 point 정보를 불러올 때 사용
point cloud open : 여러 point 정보를 불러올 때 사용
'Houdini' 카테고리의 다른 글
| 후디니 Hotkeys 설정하기 (단축키 설정) (0) | 2022.04.04 |
|---|---|
| connectivity 를 사용해서 찌꺼기 면 지우기 (0) | 2022.02.07 |
| 기초수학 (0) | 2022.02.06 |

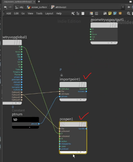
import point : 1개의 point 정보를 불러올 때 사용
point cloud open : 여러 point 정보를 불러올 때 사용
| 후디니 Hotkeys 설정하기 (단축키 설정) (0) | 2022.04.04 |
|---|---|
| connectivity 를 사용해서 찌꺼기 면 지우기 (0) | 2022.02.07 |
| 기초수학 (0) | 2022.02.06 |