Voronoi Fracture
: 점을 기반으로 조각을 만든다.
점과 점 사이의 간격을 계산해서, 수직이등분으로 조각이 나눠지는 개념이다.
동글동글한 조각들을 낼때 좋다.
* voronoi 는 원뿔모양으로 조각이 나는 특성이 있어서, scatter 를 뿌릴때 표면 안쪽까지 뿌려줘야
자연스러운 모양을 만들 수 있다.
( iso offset 이용해서, object 내부까지 scattering 하기.)



VoronoiFracturePoints
: 특별한 타격점을 중심으로 퍼지면서 조각을 만들어 낸다.
타격점 = impact 지점이라고 함.
voronoi는 scatter 가 많으면 많이 조각나고, 적으면 조금만 나눠지는 특성을 가지고 있다.
이를 이용해서 많이 부셔지고, 적게부셔져야 하는 영역을 응용해서 셋팅 할 수 있다.

voronoi fracture의 장단점
장점>
조각이 깨지거나, 터지는 이슈가 거의 없어서 안정성이 좋다.
속도가 빠르다.
scatter의 갯수, 조각의 갯수와 분포를 예상하기가 쉽다.
단점)>
조각 단면이 수직이고 직선이라 엣지가 너무 단순하다.
RBD InteriorDetail :엣지 단점 보완하기
조각 내부 면에 divide를 해서, detail 하게 만들어 주는 역할을 한다.
면에만 detail 이 올라가고, edge 면에는 영향을 미치지 않는다.



Edge Noise 만들어주기


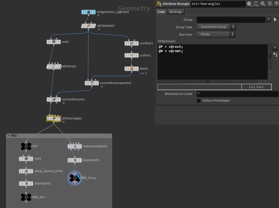
1) object 조각내기 전에 rest 노드로 position 과 normal 값 저장하기.
*Rest Position > Rest Normal > Add Normals : noraml 값 저장함. (@P 값은 노드 만들면 자동으로 인식함.)


2) attributevop 에서 Edge 노이즈 만들기

3) fracture 작업 이후, wrangle로 기존의 position과 normal 값을 불러와준다.



Edge에 Noise 셋팅후, 시뮬돌리면 Edge 단면도 자연스럽게 나오는걸 볼 수 있다.
'Houdini > RBD Sim' 카테고리의 다른 글
| constraint (0) | 2022.06.06 |
|---|---|
| Glass_RBD (0) | 2022.05.13 |
| RBD 작업 주의사항 (0) | 2022.05.01 |
| RBD Simulation Proxy 설정하기 (0) | 2022.04.27 |