
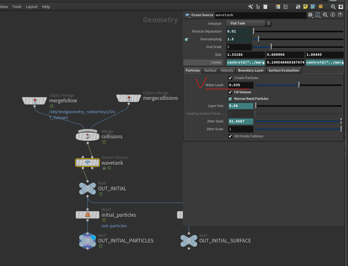
물 높이가 너무 낮아서, 러버토이에 물이 닿지 않는다.


flattank_inital > watertank > water level 수치 올리면 수면 높이가 올라간다.
'Houdini > Filp Sim' 카테고리의 다른 글
| blood_flip (0) | 2022.05.13 |
|---|---|
| white water simulation (0) | 2022.04.13 |
| water tank (0) | 2022.04.13 |
| White water simulation 이론 (0) | 2022.04.13 |
| Flip Simulation 기초 이론 정리 (0) | 2022.04.13 |