[포인트 1개의 위치점으로 부터 생겨나는 ripple 을 제작하는 setup]
1. 원점으로부터의 거리 구하기 (2가지 방법)
1) length node
: 임의의 포인트 @P 에서 원점을 subtract 해서 두 사이의 거리를 구한다.


2) distance node
: p01 과 p02 의 거리를 구해준다.


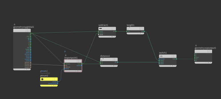
2. sop에서 @P 위치값을 불러와, 그 위치에 ripple이 생기게 하는 방법
: sop에서 위치를 프로시쥬얼하게 옮기며 작업 가능


결과 : add 로 위치값을 이동하면, 바로바로 위치가 따라온다.
1) import point attribute 생성

2) sop에서 만든 2번째 input 에 꽂힌 add의 P 값을 불러오도록 연결해준다.

3) 1번에서 만들었던 length와 distance 와 같이 사용한다.
switch를 이용해서 2가지 방법 모두 잘 작동하는지 확인했다.

3. sine 값 이용해서 움직임 만들기
1) trigonmetric functions > function : sine 만들어주기.
* ripple의 움직임은 sine 그래프를 이용한다.


* sine 노드를 사용해도 무관하나, frequency , offset 의 parameter 가 이미 만들어져 있는
trigonmetric functions 을 사용하는게 더 편리하다.
sine 노드를 사용하면, parameter 들을 직접 만들어 주면 똑같이 작동된다.
2) Y 축으로만 sine 을 사용한다.
위 아래의 움직임만 있으면 되기 때문에 , y값에만 sine 값을 사용해야한다.
x,y,z 중에서 y값만 사용하기 위해서 vector 를 float 으로 풀었다가 다시 vector로 변환해주는 방법을 사용한다.


3) offset 값에 time 을 연결해서, 시간에 따라 물결처럼 움직이도록 한다.

4) fit range 로 ripple 생성 반경 조절한다.
fit 으로 만든 반경을 cd 에 연결해서 확인하고, sine 움직임과 multyply 해준다.
* multiply[0] : distance
multyply[1] : fit range


5) ramp parameter 로 좀더 부드럽게 영역 만들어 주기.




** ramp parameter는 vop 밖에서 만져줘야 먹는다.
vop 내부 그래프는 작동안함!
6) exponetial node 로 점점 감소하는 모양 만들기
이론설명 >
ripple 은 처음 발생하는 중앙에서 힘이 제일 쎄고 밖으로 퍼져나갈수록 힘이 감쇄된다.
함수중에서 , exponential 이라는 함수가 있는데 본래 급상승 하는 그래프 모양을 가지고 있다.
이 함수에 negative 를 사용해서 급 하강 하는 그래프로 사용하면,
리플에서 힘이 급감소하는 모양으로 만들 수 있다.
* pow 로도 비슷하게 만들수 있지만, pow는 급격하게 상승하는 그래프가 아니기 때문에,
ripple에서는 exponential 을 쓰는게 좋다.


exponential 그래프
노드 만들기 >


6-1) exponential 노드를 sine을 만들었던 노드 바로 뒤에( trigonmetric functions ) 연결해준다.


6-2) exponential 노드 앞에 negative 를 달아줘서 증가하는 힘에서 감소하는 힘으로 변환한다.
7) amplitude (세기) 만들어주기
: 6번에서 만든 negative 바로 앞에 multiply 로 amp 파라미터를 만들어서 amplitude 로 사용한다.


8) 속도 조절하기
: trigonmetric functions > offset 에 speed 파라미터 만들어서 곱해준다.


<만드는 순서 정리>
1. ripple 생성 할 position 역할 할 point 설정( =A라 하겠음)
2. 원점으로부터의 거리감 구하기 ( 원점 - A )
3. sine 으로 움직임 만들기 (sine의 offset 을 time 에 연결해서 움직임 생성)
4. fit range 랑 ramp 사용해서 반경 설정하기
5. exponential 사용해서 decay 되는거 만들기
'Houdini > Filp Sim' 카테고리의 다른 글
| blood_flip (0) | 2022.05.13 |
|---|---|
| white water simulation (0) | 2022.04.13 |
| water tank (0) | 2022.04.13 |
| White water simulation 이론 (0) | 2022.04.13 |
| Flip Simulation 기초 이론 정리 (0) | 2022.04.13 |